移植介绍

准备

开发RA4M1 MCU程序请用最新的6.0.0对应版本的开发套件,以下版本经过验证是没有问题的

  • rasc6.0.0
  • fsp6.0.0
  • mdk5.31
  • JLink V860

流程

  1. 新建RA4M1模板工程(FSP)
  2. 修改MDK工程:芯片、调试、内存地址等配置
  3. 适配scon构建脚本和配置,修改芯片配置
  4. 移植UART和GPIO驱动
  5. 运行调试测试用例

模板工程

新建ra4m1_ek工程

img

开发板选EK-RA4M1,芯片型号选R7FA4M1AB3CFP,IDE选Keil MDK Version 5

img

模板这里选Bare Metal - Minimal

img

芯片配置页面,跟STM32CubeMX差不多,可以看到默认的USER LED对应的GPIO(P106)已经被使能

img

接着添加一路串口UART

img

UART0串口参数、中断、引脚配置如下

img

快捷入口

我们可以在MDK KEIL添加rasc工具的快捷入口,点击菜单栏Tools -> Customize Tools Menu

img

进入配置快捷工具入口页面,添加RASC的配置工具,配置参考如下(填写RASC路径,参数等)

img

修改模板

拷贝bsp-template的工程文件过来,和前面的ra4m1_ek文件夹合并

img

从临近的BSP目录拷贝一款相似的MDK模板工程过来,这里使用了ra4m2-eco的模板

img

修改模板工程里边的Device为R7FA4M1AB,这款芯片主频48MHz,内存32K,FLASH有256K

img

修改Misc Controls为-Wno-license-management -Wuninitialized -Wall -Wmissing-declarations -Wpointer-arith -Waggregate-return -Wfloat-equal,这里的目的是减少编译的告警提示,C编译标注为c99

img

RA4M1-EK板载J-Link,调试工具要改

img

烧录算法配置参考

img

Utilities里边勾选Use External Tool for Flash Programming,从外部启动JFlash下载

img

系统适配

修改renesas\libraries\Kconfig,添加RA4M1相关定义

1
2
3
4
5
config SOC_SERIES_R7FA4M1
bool
select ARCH_ARM_CORTEX_M4
select SOC_FAMILY_RENESAS_RA
default n

修改board/Kconfig,保证芯片定义跟上面的一致,同时保证UART0是默认使能状态

1
2
3
4
5
6
7
8
9
10
11
12
13
14
15
16
17
18
19
20
21
22
23
24
25
26
27
28
29
30
31
32
33
34
35
36
37
38
39
40
41
42
43
44
45
46
47
48
49
50
51
52
53
54
55
56
57
58
59
60
61
62
63
64
65
66
67
68
69
70
71
72
73
74
75
76
77
78
79
80
81
82
83
84
85
86
87
88
89
90
91
92
93
94
95
96
97
98
99
100
101
102
103
104
105
106
107
108
109
110
111
112
113
114
115
116
117
118
119
120
121
122
123
124
125
126
127
128
129
130
131
132
133
134
135
136
137
138
139
140
141
142
143
144
145
146
147
148
149
150
151
152
153
154
155
156
157
158
159
160
161
162
163
164
165
166
167
168
169
170
171
172
173
174
175
176
177
178
179
180
181
182
183
184
185
186
187
188
189
190
191
192
193
194
195
196
197
198
199
200
201
202
203
204
205
206
207
208
209
210
211
212
213
214
215
216
217
218
219
220
221
222
223
224
225
226
227
228
229
230
231
232
233
234
235
236
237
238
239
240
241
242
243
244
245
246
247
248
249
250
251
252
253
254
255
256
257
258
259
260
261
262
263
264
265
266
267
268
269
270
271
272
273
274
275
276
277
278
279
280
281
282
283
284
285
286
287
288
289
290
291
292
293
294
295
296
297
298
299
300
301
302
303
304
305
306
307
308
309
310
311
312
313
314
315
316
317
318
319
320
321
322
323
324
325
326
327
328
329
330
331
332
333
334
335
336
337
338
339
340
341
342
343
344
345
346
347
348
349
350
351
352
353
354
355
356
357
358
359
360
361
362
363
364
365
366
367
368
369
370
371
372
373
374
375
376
377
378
379
380
381
382
383
384
385
386
387
388
389
390
391
392
393
394
395
396
397
398
399
400
401
402
403
404
405
406
407
408
409
410
411
412
413
414
415
416
417
418
419
420
421
422
423
424
425
426
427
428
429
430
431
432
433
434
435
436
437
438
439
440
441
442
443
444
445
446
447
448
menu "Hardware Drivers Config"

config SOC_R7FA4M1AB
bool
select SOC_SERIES_R7FA4M1
select RT_USING_COMPONENTS_INIT
select RT_USING_USER_MAIN
default y

menu "Onboard Peripheral Drivers"

menuconfig BSP_USING_FS
bool "Enable filesystem"
default n
if BSP_USING_FS
config BSP_USING_SPICARD_FS
bool "Enable SPI FLASH filesystem"
select BSP_USING_SCI
select BSP_USING_SCI9
select BSP_USING_SCI9_SPI
select RT_USING_SPI_MSD
select RT_USING_DFS_ELMFAT
default n
endif

endmenu

menu "On-chip Peripheral Drivers"

rsource "../../libraries/HAL_Drivers/Kconfig"

menuconfig BSP_USING_UART
bool "Enable UART"
default y
select RT_USING_SERIAL
select RT_USING_SERIAL_V2
if BSP_USING_UART

menuconfig BSP_USING_UART0
bool "Enable UART0"
default y
if BSP_USING_UART0
config BSP_UART0_RX_USING_DMA
bool "Enable UART0 RX DMA"
depends on BSP_USING_UART0 && RT_SERIAL_USING_DMA
default n

config BSP_UART0_TX_USING_DMA
bool "Enable UART0 TX DMA"
depends on BSP_USING_UART0 && RT_SERIAL_USING_DMA
default n

config BSP_UART0_RX_BUFSIZE
int "Set UART0 RX buffer size"
range 64 65535
depends on RT_USING_SERIAL_V2
default 256

config BSP_UART0_TX_BUFSIZE
int "Set UART0 TX buffer size"
range 0 65535
depends on RT_USING_SERIAL_V2
default 0
endif

menuconfig BSP_USING_UART1
bool "Enable UART1"
default n
if BSP_USING_UART1
config BSP_UART1_RX_USING_DMA
bool "Enable UART1 RX DMA"
depends on BSP_USING_UART1 && RT_SERIAL_USING_DMA
default n

config BSP_UART1_TX_USING_DMA
bool "Enable UART1 TX DMA"
depends on BSP_USING_UART1 && RT_SERIAL_USING_DMA
default n

config BSP_UART1_RX_BUFSIZE
int "Set UART1 RX buffer size"
range 64 65535
depends on RT_USING_SERIAL_V2
default 256

config BSP_UART1_TX_BUFSIZE
int "Set UART1 TX buffer size"
range 0 65535
depends on RT_USING_SERIAL_V2
default 0
endif
endif

menuconfig BSP_USING_SPI
bool "Enable SPI"
default n
select RT_USING_SPI
if BSP_USING_SPI
config BSP_USING_SPI0
bool "Enable SPI0 BUS"
default n

config BSP_USING_SPI1
bool "Enable SPI1 BUS"
default n
endif

menuconfig BSP_USING_SCI
bool "Enable SCI Controller"
default n
config BSP_USING_SCIn_SPI
bool
depends on BSP_USING_SCI
select RT_USING_SPI
default n

config BSP_USING_SCIn_I2C
bool
depends on BSP_USING_SCI
select RT_USING_I2C
default n

config BSP_USING_SCIn_UART
bool
depends on BSP_USING_SCI
select RT_USING_SERIAL
select RT_USING_SERIAL_V2
default n

if BSP_USING_SCI
config BSP_USING_SCI0
bool "Enable SCI0"
default n
if BSP_USING_SCI0
choice
prompt "choice sci mode"
default BSP_USING_SCI0_SPI
config BSP_USING_SCI0_SPI
select BSP_USING_SCIn_SPI
bool "SPI mode"
config BSP_USING_SCI0_I2C
select BSP_USING_SCIn_I2C
bool "I2C mode"
config BSP_USING_SCI0_UART
select BSP_USING_SCIn_UART
bool "UART mode"
endchoice
if BSP_USING_SCI0_UART
config BSP_SCI0_UART_RX_BUFSIZE
int "Set UART0 RX buffer size"
range 64 65535
depends on RT_USING_SERIAL_V2
default 256

config BSP_SCI0_UART_TX_BUFSIZE
int "Set UART0 TX buffer size"
range 0 65535
depends on RT_USING_SERIAL_V2
default 0
endif
endif
config BSP_USING_SCI1
bool "Enable SCI1"
default n
if BSP_USING_SCI1
choice
prompt "choice sci mode"
default BSP_USING_SCI1_SPI
config BSP_USING_SCI1_SPI
select BSP_USING_SCIn_SPI
bool "SPI mode"
config BSP_USING_SCI1_I2C
select BSP_USING_SCIn_I2C
bool "I2C mode"
config BSP_USING_SCI1_UART
select BSP_USING_SCIn_UART
bool "UART mode"
endchoice
if BSP_USING_SCI1_UART
config BSP_SCI1_UART_RX_BUFSIZE
int "Set UART1 RX buffer size"
range 64 65535
depends on RT_USING_SERIAL_V2
default 256

config BSP_SCI1_UART_TX_BUFSIZE
int "Set UART1 TX buffer size"
range 0 65535
depends on RT_USING_SERIAL_V2
default 0
endif
endif
config BSP_USING_SCI2
bool "Enable SCI2"
default n
if BSP_USING_SCI2
choice
prompt "choice sci mode"
default BSP_USING_SCI2_SPI
config BSP_USING_SCI2_SPI
select BSP_USING_SCIn_SPI
bool "SPI mode"
config BSP_USING_SCI2_I2C
select BSP_USING_SCIn_I2C
bool "I2C mode"
config BSP_USING_SCI2_UART
select BSP_USING_SCIn_UART
bool "UART mode"
endchoice
if BSP_USING_SCI2_UART
config BSP_SCI2_UART_RX_BUFSIZE
int "Set UART2 RX buffer size"
range 64 65535
depends on RT_USING_SERIAL_V2
default 256

config BSP_SCI2_UART_TX_BUFSIZE
int "Set UART2 TX buffer size"
range 0 65535
depends on RT_USING_SERIAL_V2
default 0
endif
endif
config BSP_USING_SCI3
bool "Enable SCI3"
default n
if BSP_USING_SCI3
choice
prompt "choice sci mode"
default BSP_USING_SCI3_SPI
config BSP_USING_SCI3_SPI
select BSP_USING_SCIn_SPI
bool "SPI mode"
config BSP_USING_SCI3_I2C
select BSP_USING_SCIn_I2C
bool "I2C mode"
config BSP_USING_SCI3_UART
select BSP_USING_SCIn_UART
bool "UART mode"
endchoice
if BSP_USING_SCI3_UART
config BSP_SCI3_UART_RX_BUFSIZE
int "Set UART3 RX buffer size"
range 64 65535
depends on RT_USING_SERIAL_V2
default 256

config BSP_SCI3_UART_TX_BUFSIZE
int "Set UART3 TX buffer size"
range 0 65535
depends on RT_USING_SERIAL_V2
default 0
endif
endif
config BSP_USING_SCI4
bool "Enable SCI4"
default n
if BSP_USING_SCI4
choice
prompt "choice sci mode"
default BSP_USING_SCI4_SPI
config BSP_USING_SCI4_SPI
select BSP_USING_SCIn_SPI
bool "SPI mode"
config BSP_USING_SCI4_I2C
select BSP_USING_SCIn_I2C
bool "I2C mode"
config BSP_USING_SCI4_UART
select BSP_USING_SCIn_UART
bool "UART mode"
endchoice
if BSP_USING_SCI4_UART
config BSP_SCI4_UART_RX_BUFSIZE
int "Set UART4 RX buffer size"
range 64 65535
depends on RT_USING_SERIAL_V2
default 256

config BSP_SCI4_UART_TX_BUFSIZE
int "Set UART4 TX buffer size"
range 0 65535
depends on RT_USING_SERIAL_V2
default 0
endif
endif
config BSP_USING_SCI5
bool "Enable SCI5"
default n
if BSP_USING_SCI5
choice
prompt "choice sci mode"
default BSP_USING_SCI5_SPI
config BSP_USING_SCI5_SPI
select BSP_USING_SCIn_SPI
bool "SPI mode"
config BSP_USING_SCI5_I2C
select BSP_USING_SCIn_I2C
bool "I2C mode"
config BSP_USING_SCI5_UART
select BSP_USING_SCIn_UART
bool "UART mode"
endchoice
if BSP_USING_SCI5_UART
config BSP_SCI5_UART_RX_BUFSIZE
int "Set UART5 RX buffer size"
range 64 65535
depends on RT_USING_SERIAL_V2
default 256

config BSP_SCI5_UART_TX_BUFSIZE
int "Set UART5 TX buffer size"
range 0 65535
depends on RT_USING_SERIAL_V2
default 0
endif
endif
config BSP_USING_SCI6
bool "Enable SCI6"
default n
if BSP_USING_SCI6
choice
prompt "choice sci mode"
default BSP_USING_SCI6_SPI
config BSP_USING_SCI6_SPI
select BSP_USING_SCIn_SPI
bool "SPI mode"
config BSP_USING_SCI6_I2C
select BSP_USING_SCIn_I2C
bool "I2C mode"
config BSP_USING_SCI6_UART
select BSP_USING_SCIn_UART
bool "UART mode"
endchoice
if BSP_USING_SCI6_UART
config BSP_SCI6_UART_RX_BUFSIZE
int "Set UART6 RX buffer size"
range 64 65535
depends on RT_USING_SERIAL_V2
default 256

config BSP_SCI6_UART_TX_BUFSIZE
int "Set UART6 TX buffer size"
range 0 65535
depends on RT_USING_SERIAL_V2
default 0
endif
endif
config BSP_USING_SCI7
bool "Enable SCI7"
default n
if BSP_USING_SCI7
choice
prompt "choice sci mode"
default BSP_USING_SCI7_SPI
config BSP_USING_SCI7_SPI
select BSP_USING_SCIn_SPI
bool "SPI mode"
config BSP_USING_SCI7_I2C
select BSP_USING_SCIn_I2C
bool "I2C mode"
config BSP_USING_SCI7_UART
select BSP_USING_SCIn_UART
bool "UART mode"
endchoice
if BSP_USING_SCI7_UART
config BSP_SCI7_UART_RX_BUFSIZE
int "Set UART7 RX buffer size"
range 64 65535
depends on RT_USING_SERIAL_V2
default 256

config BSP_SCI7_UART_TX_BUFSIZE
int "Set UART7 TX buffer size"
range 0 65535
depends on RT_USING_SERIAL_V2
default 0
endif
endif
config BSP_USING_SCI8
bool "Enable SCI8"
default n
if BSP_USING_SCI8
choice
prompt "choice sci mode"
default BSP_USING_SCI8_SPI
config BSP_USING_SCI8_SPI
select BSP_USING_SCIn_SPI
bool "SPI mode"
config BSP_USING_SCI8_I2C
select BSP_USING_SCIn_I2C
bool "I2C mode"
config BSP_USING_SCI8_UART
select BSP_USING_SCIn_UART
bool "UART mode"
endchoice
if BSP_USING_SCI8_UART
config BSP_SCI8_UART_RX_BUFSIZE
int "Set UART8 RX buffer size"
range 64 65535
depends on RT_USING_SERIAL_V2
default 256

config BSP_SCI8_UART_TX_BUFSIZE
int "Set UART8 TX buffer size"
range 0 65535
depends on RT_USING_SERIAL_V2
default 0
endif
endif
config BSP_USING_SCI9
bool "Enable SCI9"
default n
if BSP_USING_SCI9
choice
prompt "choice sci mode"
default BSP_USING_SCI9_SPI
config BSP_USING_SCI9_SPI
select BSP_USING_SCIn_SPI
bool "SPI mode"
config BSP_USING_SCI9_I2C
select BSP_USING_SCIn_I2C
bool "I2C mode"
config BSP_USING_SCI9_UART
select BSP_USING_SCIn_UART
bool "UART mode"
endchoice
if BSP_USING_SCI9_UART
config BSP_SCI9_UART_RX_BUFSIZE
int "Set UART9 RX buffer size"
range 64 65535
depends on RT_USING_SERIAL_V2
default 256

config BSP_SCI9_UART_TX_BUFSIZE
int "Set UART9 TX buffer size"
range 0 65535
depends on RT_USING_SERIAL_V2
default 0
endif
endif
endif
endmenu

menu "Board extended module Drivers"

endmenu

endmenu

修改ra目录下的构建脚本:ra\SConscript,保证跟生成的文件路径一致

1
2
3
4
5
6
7
8
9
10
11
12
13
14
15
16
17
18
19
20
21
22
23
24
25
Import('RTT_ROOT')
Import('rtconfig')
from building import *

cwd = GetCurrentDir()
src = []
group = []
CPPPATH = []

if rtconfig.PLATFORM in ['iccarm']:
print("\nThe current project does not support IAR build\n")
Return('group')
elif rtconfig.PLATFORM in ['gcc', 'armclang']:
if GetOption('target') != 'mdk5':
src += Glob(cwd + '/fsp/src/bsp/mcu/all/*.c')
src += [cwd + '/fsp/src/bsp/cmsis/Device/RENESAS/Source/system.c']
src += [cwd + '/fsp/src/bsp/cmsis/Device/RENESAS/Source/startup.c']
src += Glob(cwd + '/fsp/src/r_*/*.c')
CPPPATH = [ cwd + '/arm/CMSIS_6/CMSIS/Core/Include',
cwd + '/fsp/inc',
cwd + '/fsp/inc/api',
cwd + '/fsp/inc/instances',]

group = DefineGroup('ra', src, depend = [''], CPPPATH = CPPPATH)
Return('group')

添加config文件夹,参考ra4m2,uart_config.h里边的配置可以直接使用

img

修改bsp/renesas/libraries/HAL_Drivers/config/drv_config.h,添加以下配置

1
2
3
4
5
6
7
8
9
10
11
12
13
14
15
16
17
18
19
#ifdef SOC_SERIES_R7FA4M1
#include "ra4m1/uart_config.h"

#ifdef BSP_USING_ADC
#include "ra4m1/adc_config.h"
#endif

#ifdef BSP_USING_DAC
#include "ra4m1/dac_config.h"
#endif

#ifdef BSP_USING_PWM
#include "ra4m1/pwm_config.h"
#endif

#ifdef BSP_USING_CAN
#include "ra4m1/can_config.h"
#endif
#endif /* SOC_SERIES_R7FA4M1 */

修改启动文件startup.c,main函数会跳转到RT-Thread系统初始化过程

1
2
3
4
5
6
7
8
9
10
11
12
13
14
15
16
17
18
void Reset_Handler (void)
{
/* Initialize system using BSP. */
SystemInit();

/* Call user application. */
#ifdef __ARMCC_VERSION
main();
#elif defined(__GNUC__)
extern int entry(void);
entry();
#endif

while (1)
{
/* Infinite Loop. */
}
}

修改 SRAM 大小配置:RA4M1这个芯片只有32K内存

1
2
3
4
5
6
7
8
9
10
11
12
13
14
15
16
17
18
19
20
21
22
23
24
25
26
27
28
29
30
31
32
33
34
35
36
37
38
/*
* Copyright (c) 2006-2021, RT-Thread Development Team
*
* SPDX-License-Identifier: Apache-2.0
*
* Change Logs:
* Date Author Notes
* 2021-10-10 Sherman first version
*/

#ifndef __BOARD_H__
#define __BOARD_H__

#ifdef __cplusplus
extern "C" {
#endif

#define RA_SRAM_SIZE 32 /* The SRAM size of the chip needs to be modified */
#define RA_SRAM_END (0x20000000 + RA_SRAM_SIZE * 1024)

#ifdef __ARMCC_VERSION
extern int Image$$ARM_LIB_HEAP$$ZI$$Base;
#define HEAP_BEGIN ((void *)&Image$$ARM_LIB_HEAP$$ZI$$Base)
#elif __ICCARM__
#pragma section="CSTACK"
#define HEAP_BEGIN (__segment_end("CSTACK"))
#else
extern int __RAM_segment_used_end__;
#define HEAP_BEGIN (&__RAM_segment_used_end__)
#endif

#define HEAP_END RA_SRAM_END

#ifdef __cplusplus
}
#endif

#endif

修改应用层代码,路径:src/hal_entry.c,验证串口和GPIO的功能

1
2
3
4
5
6
7
8
9
10
11
12
13
14
15
16
17
18
19
20
21
22
23
24
25
26
27
28
/*
* Copyright (c) 2006-2021, RT-Thread Development Team
*
* SPDX-License-Identifier: Apache-2.0
*
* Change Logs:
* Date Author Notes
* 2021-10-10 Sherman first version
*/

#include <rtthread.h>
#include "hal_data.h"
#include <rtdevice.h>

#define LED_PIN BSP_IO_PORT_01_PIN_06 /* Onboard LED pins */

void hal_entry(void)
{
rt_kprintf("\nHello RT-Thread!\n");

while (1)
{
rt_pin_write(LED_PIN, PIN_HIGH);
rt_thread_mdelay(500);
rt_pin_write(LED_PIN, PIN_LOW);
rt_thread_mdelay(500);
}
}

使用env工具,进入menuconfig菜单,确保UART和GPIO已经勾选,UART默认UART0使能

img

输入命令重新生成MDK5工程

1
scons --target=mdk5

生成的rtconfig.h配置参考:使能GPIO驱动,MSH控制台使用UART0,最小系统测试用例主要关注On-chip Peripheral DriversConsole的配置

1
2
3
4
5
6
7
8
9
10
11
12
13
14
15
16
17
18
19
20
21
22
23
24
25
26
27
28
29
30
31
32
33
34
35
36
37
38
39
40
41
42
43
44
45
46
47
48
49
50
51
52
53
54
55
56
57
58
59
60
61
62
63
64
65
66
67
68
69
70
71
72
73
74
75
76
77
78
79
80
81
82
83
84
85
86
87
88
89
90
91
92
93
94
95
96
97
98
99
100
101
102
103
104
105
106
107
108
109
110
111
112
113
114
115
116
117
118
119
120
121
122
123
124
125
126
127
128
129
130
131
132
133
134
135
136
137
138
139
140
141
142
143
144
145
146
147
148
149
150
151
152
153
154
155
156
157
158
159
160
161
162
163
164
165
166
167
168
169
170
171
172
173
174
175
176
177
178
179
180
181
182
183
184
185
186
187
188
189
190
191
192
193
194
195
196
197
198
199
200
201
202
203
204
205
206
207
208
209
210
211
212
213
214
215
216
217
218
219
220
221
222
223
224
225
226
227
228
229
230
231
232
233
234
235
236
237
238
239
240
241
242
243
244
245
246
247
248
249
250
251
252
253
254
255
256
257
258
259
260
261
262
263
264
265
266
267
268
269
270
271
272
273
274
275
276
277
278
279
280
281
282
283
284
285
286
287
288
289
290
291
292
293
294
295
296
297
298
299
300
301
302
303
304
305
306
307
308
309
310
311
312
313
314
315
316
317
318
319
320
321
322
323
324
325
326
327
328
329
330
331
332
333
334
335
336
337
338
339
340
341
342
343
344
345
346
347
348
349
350
351
352
353
354
355
356
357
358
359
360
361
362
363
364
365
366
367
368
369
370
371
372
373
374
375
376
377
378
379
380
381
382
383
384
385
386
387
388
389
390
391
392
393
394
395
396
397
398
#ifndef RT_CONFIG_H__
#define RT_CONFIG_H__

/* RT-Thread Kernel */

/* klibc options */

/* rt_vsnprintf options */

/* end of rt_vsnprintf options */

/* rt_vsscanf options */

/* end of rt_vsscanf options */

/* rt_memset options */

/* end of rt_memset options */

/* rt_memcpy options */

/* end of rt_memcpy options */

/* rt_memmove options */

/* end of rt_memmove options */

/* rt_memcmp options */

/* end of rt_memcmp options */

/* rt_strstr options */

/* end of rt_strstr options */

/* rt_strcasecmp options */

/* end of rt_strcasecmp options */

/* rt_strncpy options */

/* end of rt_strncpy options */

/* rt_strcpy options */

/* end of rt_strcpy options */

/* rt_strncmp options */

/* end of rt_strncmp options */

/* rt_strcmp options */

/* end of rt_strcmp options */

/* rt_strlen options */

/* end of rt_strlen options */

/* rt_strnlen options */

/* end of rt_strnlen options */
/* end of klibc options */
#define RT_NAME_MAX 8
#define RT_CPUS_NR 1
#define RT_ALIGN_SIZE 8
#define RT_THREAD_PRIORITY_32
#define RT_THREAD_PRIORITY_MAX 32
#define RT_TICK_PER_SECOND 1000
#define RT_USING_OVERFLOW_CHECK
#define RT_USING_HOOK
#define RT_HOOK_USING_FUNC_PTR
#define RT_USING_IDLE_HOOK
#define RT_IDLE_HOOK_LIST_SIZE 4
#define IDLE_THREAD_STACK_SIZE 256
#define RT_USING_TIMER_SOFT
#define RT_TIMER_THREAD_PRIO 4
#define RT_TIMER_THREAD_STACK_SIZE 512

/* kservice options */

/* end of kservice options */
#define RT_USING_DEBUG
#define RT_DEBUGING_ASSERT
#define RT_DEBUGING_COLOR
#define RT_DEBUGING_CONTEXT

/* Inter-Thread communication */

#define RT_USING_SEMAPHORE
#define RT_USING_MUTEX
#define RT_USING_EVENT
#define RT_USING_MAILBOX
#define RT_USING_MESSAGEQUEUE
/* end of Inter-Thread communication */

/* Memory Management */

#define RT_USING_SMALL_MEM
#define RT_USING_SMALL_MEM_AS_HEAP
#define RT_USING_HEAP
/* end of Memory Management */
#define RT_USING_DEVICE
#define RT_USING_CONSOLE
#define RT_CONSOLEBUF_SIZE 128
#define RT_CONSOLE_DEVICE_NAME "uart0"
#define RT_VER_NUM 0x50201
#define RT_BACKTRACE_LEVEL_MAX_NR 32
/* end of RT-Thread Kernel */
#define RT_USING_HW_ATOMIC
#define RT_USING_CPU_FFS
#define ARCH_ARM
#define ARCH_ARM_CORTEX_M
#define ARCH_ARM_CORTEX_M4

/* RT-Thread Components */

#define RT_USING_COMPONENTS_INIT
#define RT_USING_USER_MAIN
#define RT_MAIN_THREAD_STACK_SIZE 2048
#define RT_MAIN_THREAD_PRIORITY 10
#define RT_USING_MSH
#define RT_USING_FINSH
#define FINSH_USING_MSH
#define FINSH_THREAD_NAME "tshell"
#define FINSH_THREAD_PRIORITY 20
#define FINSH_THREAD_STACK_SIZE 4096
#define FINSH_USING_HISTORY
#define FINSH_HISTORY_LINES 5
#define FINSH_USING_SYMTAB
#define FINSH_CMD_SIZE 80
#define MSH_USING_BUILT_IN_COMMANDS
#define FINSH_USING_DESCRIPTION
#define FINSH_ARG_MAX 10
#define FINSH_USING_OPTION_COMPLETION

/* DFS: device virtual file system */

/* end of DFS: device virtual file system */

/* Device Drivers */

#define RT_USING_DEVICE_IPC
#define RT_UNAMED_PIPE_NUMBER 64
#define RT_USING_SERIAL
#define RT_USING_SERIAL_V2
#define RT_SERIAL_BUF_STRATEGY_OVERWRITE
#define RT_SERIAL_USING_DMA
#define RT_USING_PIN
/* end of Device Drivers */

/* C/C++ and POSIX layer */

/* ISO-ANSI C layer */

/* Timezone and Daylight Saving Time */

#define RT_LIBC_USING_LIGHT_TZ_DST
#define RT_LIBC_TZ_DEFAULT_HOUR 8
#define RT_LIBC_TZ_DEFAULT_MIN 0
#define RT_LIBC_TZ_DEFAULT_SEC 0
/* end of Timezone and Daylight Saving Time */
/* end of ISO-ANSI C layer */

/* POSIX (Portable Operating System Interface) layer */


/* Interprocess Communication (IPC) */


/* Socket is in the 'Network' category */

/* end of Interprocess Communication (IPC) */
/* end of POSIX (Portable Operating System Interface) layer */
/* end of C/C++ and POSIX layer */

/* Network */

/* end of Network */

/* Memory protection */

/* end of Memory protection */

/* Utilities */

/* end of Utilities */

/* Using USB legacy version */

/* end of Using USB legacy version */
/* end of RT-Thread Components */

/* RT-Thread Utestcases */

/* end of RT-Thread Utestcases */

/* RT-Thread online packages */

/* IoT - internet of things */


/* Wi-Fi */

/* Marvell WiFi */

/* end of Marvell WiFi */

/* Wiced WiFi */

/* end of Wiced WiFi */

/* CYW43012 WiFi */

/* end of CYW43012 WiFi */

/* BL808 WiFi */

/* end of BL808 WiFi */

/* CYW43439 WiFi */

/* end of CYW43439 WiFi */
/* end of Wi-Fi */

/* IoT Cloud */

/* end of IoT Cloud */
/* end of IoT - internet of things */

/* security packages */

/* end of security packages */

/* language packages */

/* JSON: JavaScript Object Notation, a lightweight data-interchange format */

/* end of JSON: JavaScript Object Notation, a lightweight data-interchange format */

/* XML: Extensible Markup Language */

/* end of XML: Extensible Markup Language */
/* end of language packages */

/* multimedia packages */

/* LVGL: powerful and easy-to-use embedded GUI library */

/* end of LVGL: powerful and easy-to-use embedded GUI library */

/* u8g2: a monochrome graphic library */

/* end of u8g2: a monochrome graphic library */
/* end of multimedia packages */

/* tools packages */

/* end of tools packages */

/* system packages */

/* enhanced kernel services */

/* end of enhanced kernel services */

/* acceleration: Assembly language or algorithmic acceleration packages */

/* end of acceleration: Assembly language or algorithmic acceleration packages */

/* CMSIS: ARM Cortex-M Microcontroller Software Interface Standard */

/* end of CMSIS: ARM Cortex-M Microcontroller Software Interface Standard */

/* Micrium: Micrium software products porting for RT-Thread */

/* end of Micrium: Micrium software products porting for RT-Thread */
/* end of system packages */

/* peripheral libraries and drivers */

/* HAL & SDK Drivers */

/* STM32 HAL & SDK Drivers */

/* end of STM32 HAL & SDK Drivers */

/* Infineon HAL Packages */

/* end of Infineon HAL Packages */

/* Kendryte SDK */

/* end of Kendryte SDK */
/* end of HAL & SDK Drivers */

/* sensors drivers */

/* end of sensors drivers */

/* touch drivers */

/* end of touch drivers */
/* end of peripheral libraries and drivers */

/* AI packages */

/* end of AI packages */

/* Signal Processing and Control Algorithm Packages */

/* end of Signal Processing and Control Algorithm Packages */

/* miscellaneous packages */

/* project laboratory */

/* end of project laboratory */

/* samples: kernel and components samples */

/* end of samples: kernel and components samples */

/* entertainment: terminal games and other interesting software packages */

/* end of entertainment: terminal games and other interesting software packages */
/* end of miscellaneous packages */

/* Arduino libraries */


/* Projects and Demos */

/* end of Projects and Demos */

/* Sensors */

/* end of Sensors */

/* Display */

/* end of Display */

/* Timing */

/* end of Timing */

/* Data Processing */

/* end of Data Processing */

/* Data Storage */

/* Communication */

/* end of Communication */

/* Device Control */

/* end of Device Control */

/* Other */

/* end of Other */

/* Signal IO */

/* end of Signal IO */

/* Uncategorized */

/* end of Arduino libraries */
/* end of RT-Thread online packages */
#define SOC_FAMILY_RENESAS_RA
#define SOC_SERIES_R7FA4M1

/* Hardware Drivers Config */

#define SOC_R7FA4M1AB

/* Onboard Peripheral Drivers */

/* end of Onboard Peripheral Drivers */

/* On-chip Peripheral Drivers */

#define BSP_USING_GPIO
#define BSP_USING_UART
#define BSP_USING_UART0
#define BSP_UART0_RX_BUFSIZE 256
#define BSP_UART0_TX_BUFSIZE 0
/* end of On-chip Peripheral Drivers */

/* Board extended module Drivers */

/* end of Hardware Drivers Config */

#endif

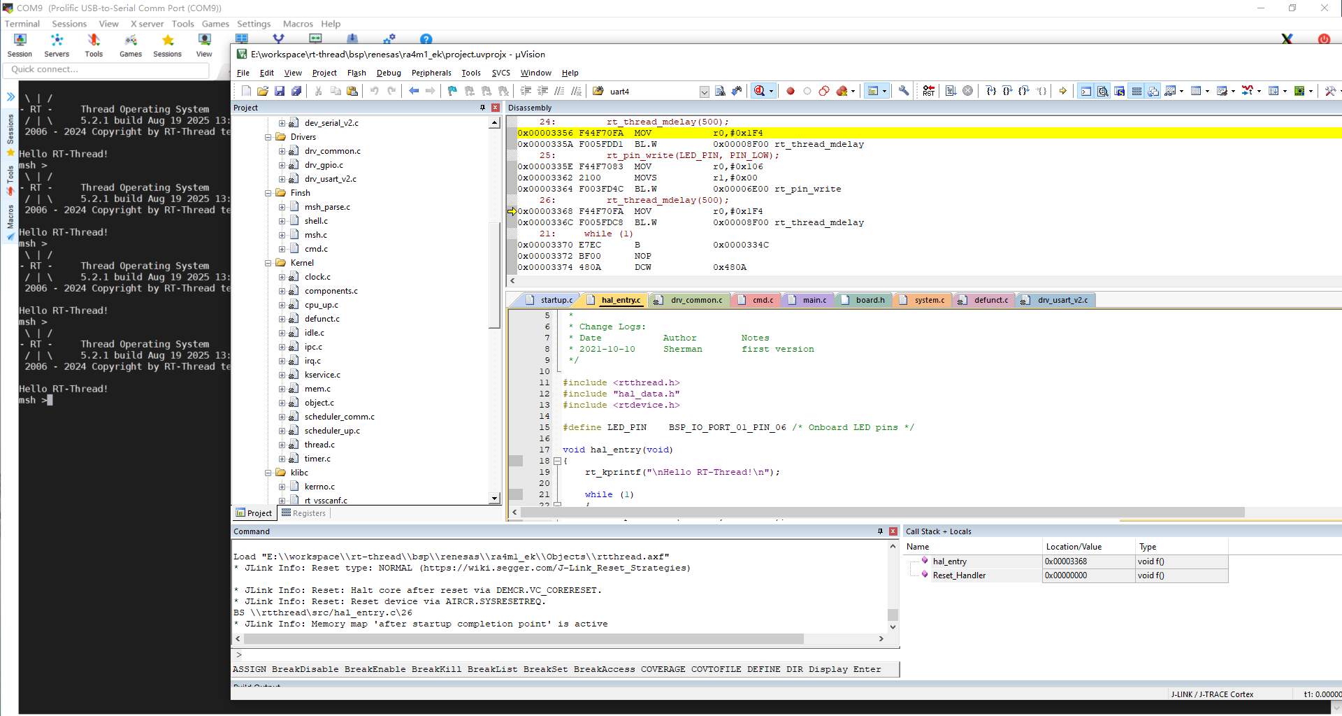
至此MDK工程可以编译烧录到开发板运行了

img

运行效果

调试运行顺利进入msh控制台(串口UART0已正常驱动)

img

自定义User LED循环点亮(GPIO PIN已正常驱动)

img

注意事项

  • 这个开发板的电源LED是有问题的,上电调试的时候会不亮,看了官网的介绍好像装反了
  • 有个小插曲:不小心改了这个MCU的内存地址导致芯片莫名其妙的上锁了,要换芯片才能解决

开源

RA4M1-EK开发板BSP仓库:ra4m1-ek


下里巴人
海纳百川,文以载道
hywing技术自留地
总访问 113701 次 | 本页访问 326